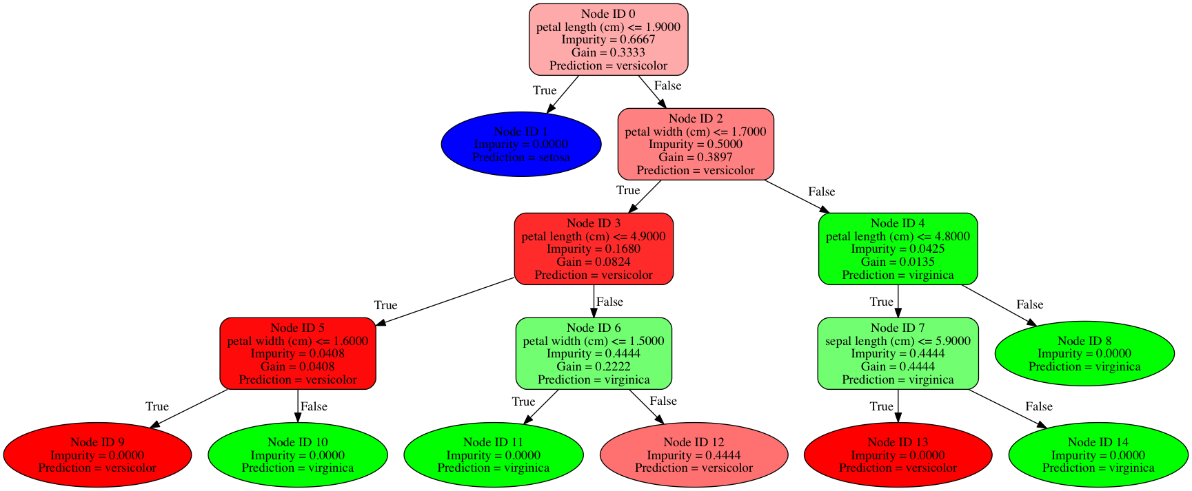
This module provides a simple tool for plotting an easy to understand graphical representation of Spark ML's DecisionTreeClassificationModels, very similar to the one Python's Scikit-Learn provides.
Given a DecisionTreeClassificationModel, spark_tree_plotting generates a JSON file with the relevant metadata in order to plot the tree. Each split node (either continuous or categorical) is parsed with its impurity measure and gain.
Moreover, a simple JSON-to-DOT Python function allows you to plot trees in PySpark in a very simple manner (just as in Scikit-Learn).
A Jupyter notebook can be found here.
- Apache Spark (versions 2.0 and higher are supported).
- Optionally,
pydotin the Spark driver if you plan to plot trees with th built-in functionality under PySpark. You can easily install it withpip install pydot.
If your Spark cluster has Internet access, the easiest way to use spark-tree-plotting is through spark-packages.org. There are two ways of doing so:
The first one is just through your terminal, But you will need to do it for every new Spark app that you launch:
~$ spark-shell/pyspark/spark-submit --packages julioasotodv:spark-tree-plotting:0.2The other one is adding the following line at the end of your spark-defaults.conf file. Once done, all new Spark apps will be able to use the package:
spark.jars.packages julioasotodv:spark-tree-plotting:0.2However, lots of clusters do not have Internet access nowadays. To manually install spark-tree-plotting, you will need sbt and git in order to build a jar file.
Once you have sbt, just follow these steps:
git clone https://github.com/julioasotodv/spark-tree-plotting.git
cd spark-tree-plotting
sbt assemblyThis will generate a jar file in target/Scala-2.X/spark-tree-plotting_0.2.jar.
If you just need to create a JSON file out of your trees, you can just add the following line to your spark-defaults.conf file:
spark.jars /path/to/the/spark-tree-plotting_0.2.jar
Ohterwise, if you plan to use the Python plotting utilities, you will need to start your Spark sessions as follows:
spark-shell/pyspark/spark-submit \
--jars /path/to/the/spark-tree-plotting_0.2.jar \
--driver-class-path /path/to/the/spark-tree-plotting_0.2.jar \
--py-files /path/to/the/spark-tree-plotting_0.2.jar \
For now, you can only plot trees directly through PySpark:
from spark_tree_plotting import plot_tree # requires pydot3
your_dtree_classification_model = (create a DecisionTreeClassificationModel)
png_string = plot_tree(your_dtree_classification_model,
featureNames=list_of_feature_names,
categoryNames=dict_of_category_names_for_categorical_features,
classNames=list_of_class_names,
filled=True,
roundedCorners=True,
roundLeaves=True)Now you can do whatever you want with png_string, which is a binary PNG that can be written to disk or displayed directly through Jupyter for instance. A Jupyter notebook showing this functionality can be found in the examples folder.
If you just want the DOT-format string:
from spark_tree_plotting import export_graphviz
dot_string = export_graphviz(your_dtree_classification_model,
featureNames=list_of_feature_names,
categoryNames=dict_of_category_names_for_categorical_features,
classNames=list_of_class_names,
filled=True,
roundedCorners=True,
roundLeaves=True)dot_string can be processed with any DOT parsing library.
But maybe you just need the tree in a JSON format, if you want to develop your own visualization library in whatever language you love (perhaps D3?). You can do this either from Python or Scala:
from spark_tree_plotting import generate_tree_json
tree_json = generate_tree_json(your_dtree_classification_model,
withNodeIDs=True # each tree with node ID
)import com.jasoto.spark.ml.SparkMLTree
val tree_json = new SparkMLTree(your_dtree_classification_model).toJsonPlotFormat()The same can be done through implicits:
import com.jasoto.spark.ml._
val tree_json = your_dtree_classification_model.toJsonPlotFormat()